

TTworkbench 使用指南,如何保證車聯網的可靠性-云帆興燁
在探討如何保證車聯網的可靠性時,我們不得不提到一系列嚴格且全面的測試方法,這些測試方法旨在確保車聯網系統在各種復雜環境和條件下都能穩定運行。而TC8測試,作為這些測試方法中的重要一環,其重要性不言而喻。
TC8測試是OPEN聯盟針對汽車以太網電子控制單元(ECU)制定的以太網協議測試規范,主要用于驗證ECU中實現的TCP/IP協議棧的功能和合 規性。其涵蓋了多個方面,包括ARP、IPv4、ICMPv4、UDP、TCP以及SOME/IP等協議棧的測試。
下面我們來介紹一下如何使用→思博倫TTWorkbench進行TC8的測試。
本文目錄:
一、安裝測試套
二、配置TTman
三、加載測試用例并配置相關參數
四、運行測試用例及分析
五、保存配置和測試結果

圖(1)
一、安裝測試套
1. 打開 TTworkbench Application,點擊菜單中 Help --> Install New Software。
2. 點擊Add→ Archive. 選擇下載好的安裝文件 TTsuite-OPEN-ReleaseBundle_X.X.X.XXX_TTwbXX_archived-site.zip。
3. 點擊Select All → Next → Next。
4. 點擊Finish ,確認重啟TTworkbench。
5. 通過Help→About Ttworkbenchprofessional點擊Installed Details你可以看到我們已經安裝了的所有的測試套列表。
6. 點擊 File → Import → TTCN-3 → TTCN-3 Test Solution Projects → Next。
7. 可以多選也可以單選需要的測試套后,點擊Finish。

圖(2)
8. 測試套加載完成。
圖(3)
二、配置TTman
1.點擊 Window->preferences,選擇Execution-TTman->Engine-> Add Server,配置C1/C50的IP地址和端口后,點擊OK。
2.選擇“Execute test on” 下拉框,選擇使用添加的TTmanServer

圖(4)
3. 如果配置正確,將會有 “Successfully connected”顯示。
三、加載測試用例并配置相關參數
1.展開TTsuite-OPEN-xxx測試套的文件夾
如圖(5),我們這里以TTsuite-OPEN-TCP_IPv4.clf作為樣例

圖(5)
2.在CLF文件夾雙擊文件xxx.clf,界面將自動切換到
TTCN-3執行管理的界面,如圖(6)
圖(6)
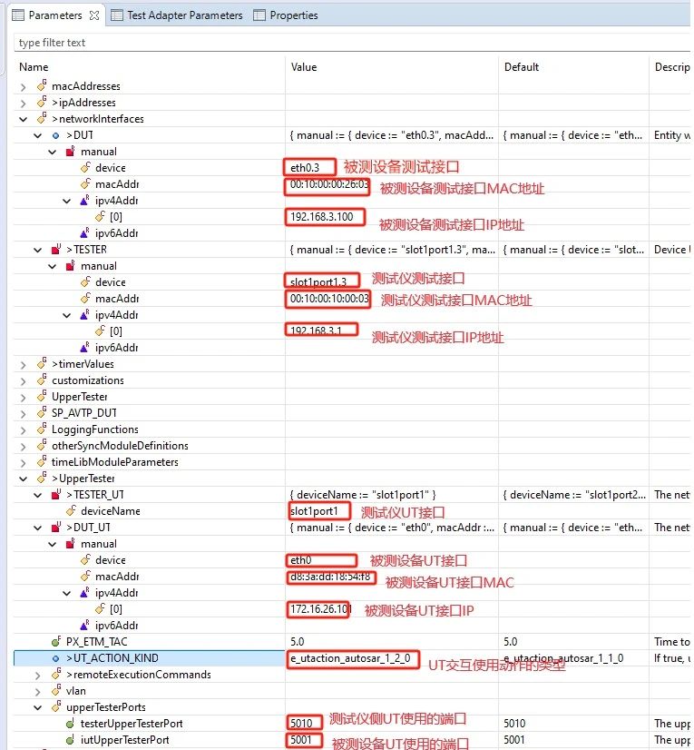
3. 參數窗口使您能夠針對特定于被測設備(DUT)以及測試系統(TS)進行參數配置,配置參數包含硬件地址和DUT的通信端口等。特定DUT可能具有或不具有的某些功能,某些相關功能測試用例的需要將這些功能將啟用或禁用。配置的時候請確保檢查設備上這些功能的可用性,然后再啟動測試活動。
當前樣例,在OPEN-TCP_IPv4測試中,默認情況下我們確保如下圖(7)參數配置正確,就可以執行測試了。

圖(7)
關于UpperTester和NetworkInterface :
Upper Tester(UT)其實是一個應用(測試前要保證其在DUT已運行),通過它DUT能夠接收Test System發送的指令,來配置被測協議棧(IUT)的參數,或觸發IUT產生某種行為。而Networkinterfaces 即測試執行的網絡接口,協議棧行為數據通過此接口進行交互。
Upper Tester 和NetworkInterfaces在測試中建議使用兩個不同接口,有些情況下可以共用一個接口 ,如UDP,TCP,IPv4,ICMP等,ARP測試可以用同一個接口,但是注意協議棧通信接口要配置一個不存在的地址來測試,避免某些測試過程中導致Upper Tester的通信錯誤。但是DHCP,AUTOCONF的測試中則需要配置使用兩個或兩個以上不同接口。
ARP常用參數配置示例,如圖(8)。

圖(8)
DHCP常用參數配置示例,如圖(9)
圖(9)
*請注意上述所使用的在思博倫設備端口需要在設備上使能端口才能使其與被測設備(DUT)通信。
圖(10)
參數配置完后,要記得點擊 ”Reload test campaign”保存并生效配置。
圖(11)
四、運行測試用例及分析
圖(12)
1.雙擊或單擊選擇一個測試用例,然后按執行測試按鈕可執行單個測試例。也可以右擊執行整個測試套。
2.執行完成后,單擊TTCN-3圖形日志選項卡,它可作為圖形輸出執行記錄。單擊“發送”或“接收”消息箭頭可提供TTCN-3的更多詳細信息,在“測試數據”視圖中,您可以看到所收到的消息與預期的TTCN-3進行了比較,不匹配的值標記為紅色。
3.PCAP報文文件可以使用wireshark打開,可以更仔細的查看整個測試用例報文交互情況。
五、保存配置和測試結果
1.單擊“導出”按鈕,然后選擇“導出所有日志”,可以將當前執行的測試套的配置(CLF)、結果以及日志保存在*.tlz文件中。

圖(13)
2.如果我們打算重新查看已經保存的配置及測試結果我們可以重新導入。

圖(14)
以上就是使用思博倫設備進行TC8測試的簡單介紹,希望能對剛入手TC8測試的小伙伴有所幫助,如果有更多需要,可以隨時聯系我們。



